
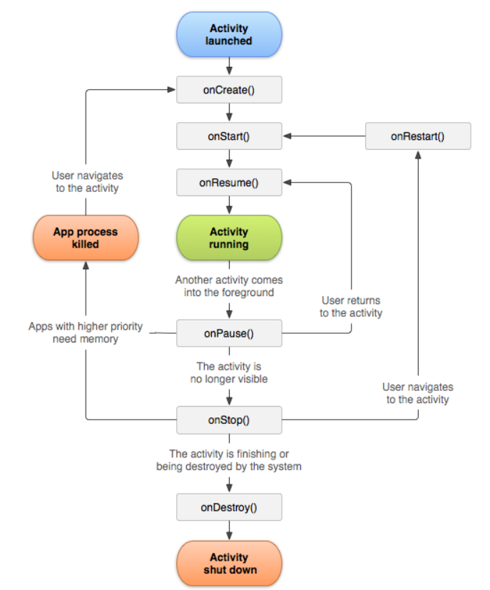
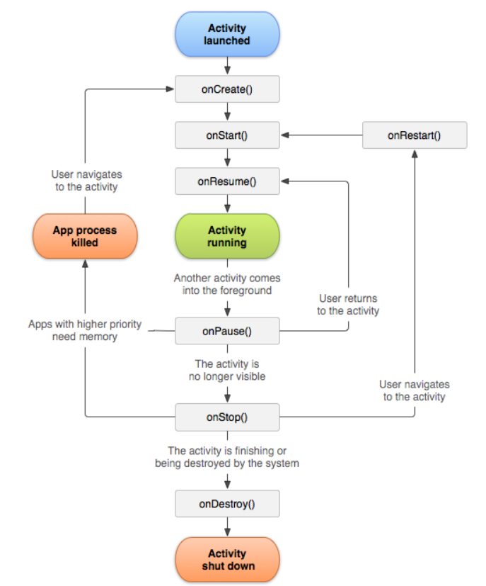
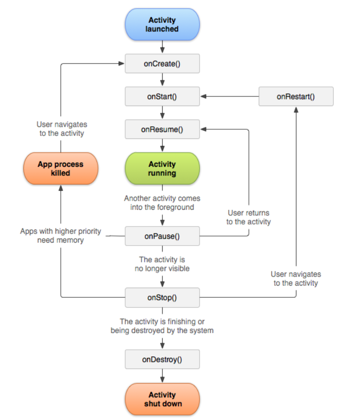
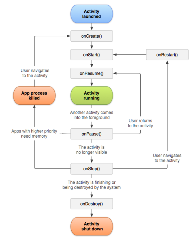
- onCreate() : 처음 액티비티가 생성되면 호출, 액티비티의 이전상태를 저장한 Bundle이 인자로 전달됨
- onRestart() : 액티비티가 중지되었다가 다시 시작하기 직전에 호출
- onStart() : 액티비티가 보이는 상태가 되었을때 호출, 포어그라운드로 이동하면 onResume()이 이어서 호출되고, 보이지 않게 된다면 onStop()이 이어서 호출된다.
- onResume() : 액티비티가 포어그라운드로 이동했을때 호출
- onPause() : 포어그라운드에 있지 않게 되는 순간 호출
- onStop() : 더 이상 보이지 않는 상태에서 호출
- onDestroy() : 액티비티가 종료되려는 순간 또는 액티비티가 종료를 시작했을때 호출
'개발' 카테고리의 다른 글
| React Native Expo 설치 및 실행 (0) | 2020.07.14 |
|---|---|
| SQLite(수정중) (0) | 2020.04.01 |
| Android 폴더 옵션 (0) | 2020.04.01 |
| axios.interceptors를 사용해 JWT유효성 관리 (0) | 2020.03.31 |
| React js VS Vue js (0) | 2020.03.31 |